comfyui文生图
综合来看,好像wan-image效果更好,但是z-image速度更快。
Qwen-image 全能型文生图基座,海报、PPT、信息图、插画
Z-image 轻量高效文生图,人像写真、电商配图、社交媒体
Wan-image 商用级图像生成与编辑,品牌广告、电商主图、角色营销
使用z_image
- UNET加载器
- CLIP加载器
- VAE加载器
- LORA加载器
- 模型采样算法
- 正向提示词:CLIP文本编码器
- 负向提示词:CLIP文本编码器
- K采样器
- VAE解码器
- 保存/显示图像
- 工作流下载
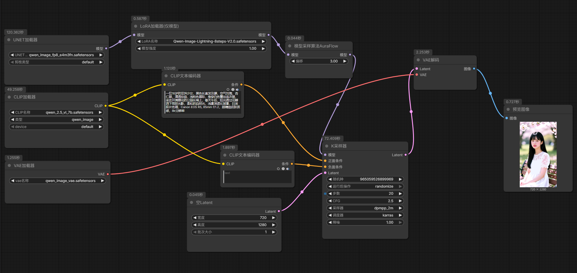
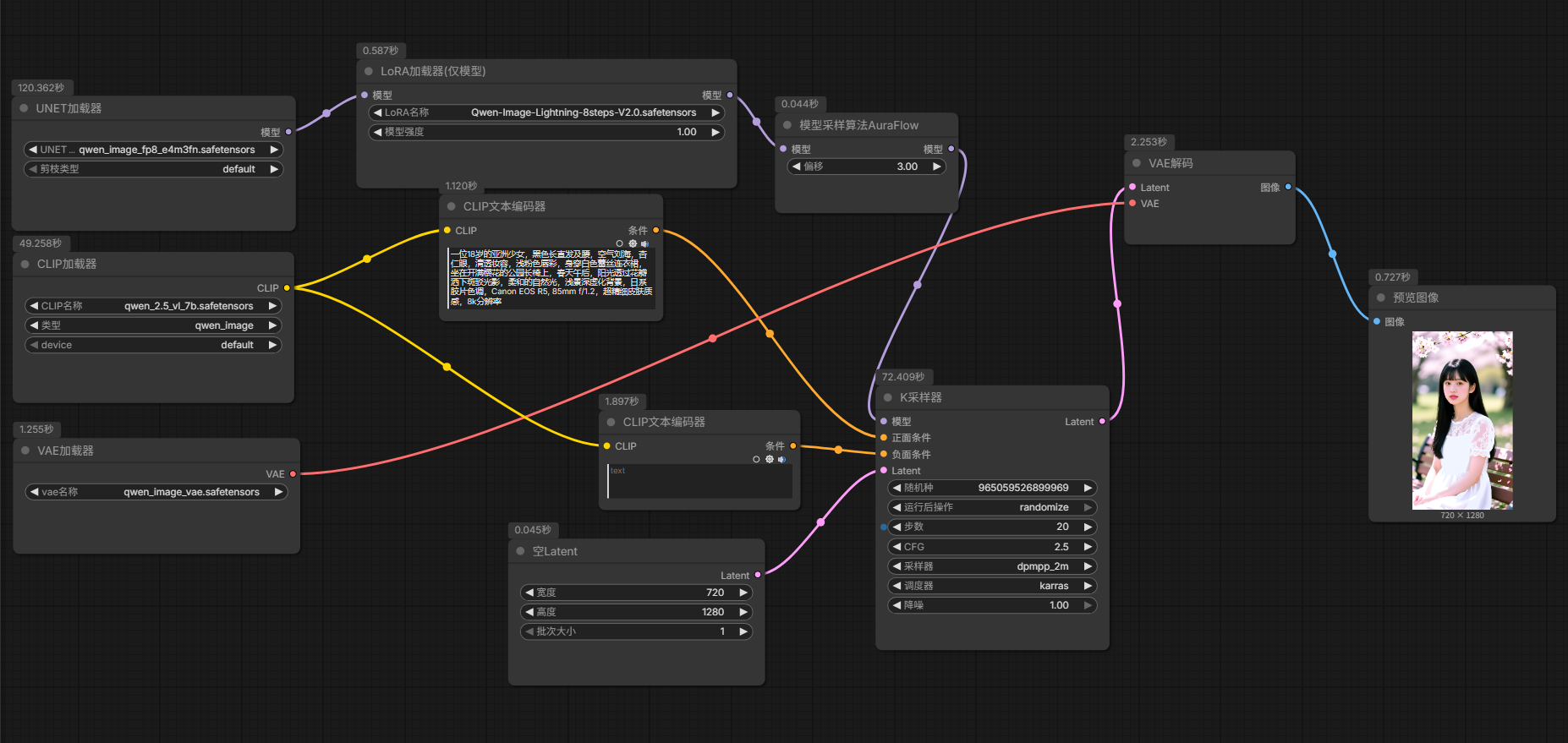
使用qwen-image
- UNET加载器
- CLIP加载器
- VAE加载器
- LORA加载器
- 模型采样算法
- 正向提示词:CLIP文本编码器
- 负向提示词:CLIP文本编码器
- K采样器
- VAE解码器
- 保存/显示图像
一位18岁的亚洲少女,黑色长直发及腰,空气刘海,杏仁眼,清透妆容,浅粉色唇彩,身穿白色蕾丝连衣裙,坐在开满樱花的公园长椅上,春天午后,阳光透过花瓣洒下斑驳光影,柔和的自然光,浅景深虚化背景,日系胶片色调,Canon EOS R5, 85mm f/1.2,超精细皮肤质感,8k分辨率
- 工作流下载
步骤描述
- 模型加载器:Checkpoint加载器(简易)
- 正向提示词:CLIP文本编码器
- 负向提示词:CLIP文本编码器
- 空Latent
- K采样器
- VAE解码
- 保存/显示图像
效果图
Qwen-Image
当你需要在图片里准确生成中文标题、海报文字或排版时用它,这是目前开源界唯一能可靠处理复杂汉字结构的模型

Z-Image
当你显卡显存有限(6GB就能跑)但需要秒级出图且画质不打折时用它,性价比最高的本地部署选择

Wan-Image
当你需要生成视频(文生视频/图生视频)或自定义任意分辨率的摄影级写实图像时用它,功能最全但硬件要求最高


